Добрый день!
Возникла проблема с использованием Redundant_Device Object. Есть OPC сервер KEPServer, на нем два объекта которые получают данные с двух контроллеров(основной резервный).
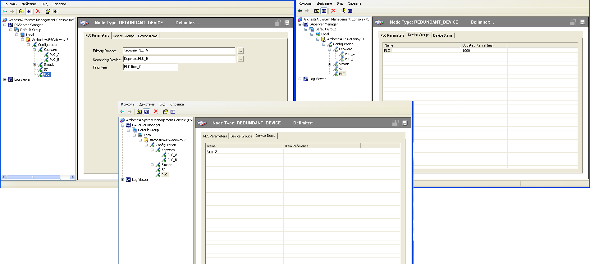
В FSGateway создал 2 OPC объекта. В них создал по одному одинаковому Device Item. Создал Redundant_Device Object. Указал Primary and Secondary Device, Ping Item.
Не происходит автоматический переход с основного на резервный источник данных!!! Вручную переключить источник данных с помощью $SYS$ForceFailover получается. $SYS$SecondaryDeviceStatus и $SYS$PrimaryDeviceStatus в единичках.
			
		

 Более того, я знаю, что я прав в 99 случаях из 100.
 Более того, я знаю, что я прав в 99 случаях из 100.