Data Acquisition - Rate

Сервер БД Historian, ранее InSQL

Data Acquisition - Rate

Сообщение callmecough » Чт янв 25, 2018 3:00 pm

Insql 9.0
IAS 3.1

Подскажите, пожалуйста. Я могу как нибудь получить и вывести циферки из data acquisition - rate?
Последний раз редактировалось callmecough Вт янв 30, 2018 12:40 pm, всего редактировалось 1 раз.
callmecough
 
Сообщения: 14
Зарегистрирован: Ср апр 12, 2017 7:08 pm

Re: Data Acquisition - Rate

Сообщение Генератор зла » Пт янв 26, 2018 12:33 pm

I/O Statistics Tags
The following _ tags can be used to monitor key I/O information.
TagName Description
SysDataAcqNBadValues* Number of data values with bad quality received. This tag has a storage rate of 5 seconds. The maximum is 1,000,000.
SysDataAcqNOutsideRealtime* The number of values per second that were discarded because they arrived outside of the real-time data window. This tag has a storage rate of 5 seconds. The maximum is 1,000,000.
SysDataAcqOverallItemsPerSec The number of items received from all data sources. This tag has a storage rate of 10 seconds. The maximum is 100,000.
SysDataAcqRxItemPerSecN* Tag value update received per second. This tag has a storage rate of 10,000 milliseconds. Updated every 2 seconds for this IDAS.
SysDataAcqRxTotalItemsN* Total number of tag updates received since last startup for this IDAS. This tag has a storage rate of 10,000 milliseconds.
SysStatusRxItemsPerSec Tag value update received per second. Updated every 2 seconds for the system driver (aahDrvSvc.Exe). This tag has a storage rate of 1,000 milliseconds.
SysStatusRxTotalItems Total number of tag updates received since last startup for the system driver. This tag has a storage rate of 10,000 milliseconds.
SysStatusTopicsRxData Total number of topics receiving data.

*This status tag will exist for each defined IDAS. The identifying number (N) in the is the IODriverKey from the IODriver table. The number 0 designates MDAS and only applies to the SysDataAcqNBadValues and SysDataAcqNOutsideRealtime tags.
Vita est dolor.
Генератор зла
 
Сообщения: 2860
Зарегистрирован: Вс янв 23, 2011 5:08 pm

Re: Data Acquisition - Rate

Сообщение callmecough » Вт янв 30, 2018 12:36 pm

Дело в том, что у меня один IDAS в котором несколько IO серверов, с которых идет сбор данных, а эти теги показывают данные всего idas, а не каждого сервера в отдельности
Вложения
idas.PNG
(44.44 КБ) Скачиваний: 0
callmecough
 
Сообщения: 14
Зарегистрирован: Ср апр 12, 2017 7:08 pm

Re: Data Acquisition - Rate

Сообщение Генератор зла » Вт янв 30, 2018 1:26 pm

Останусь при своём мнении.

SysDataAcqRxItemPerSecN* Tag value update received per second. This tag has a storage rate of 10,000 milliseconds. Updated every 2 seconds for this IDAS.

*This status tag will exist for each defined IDAS. The identifying number (N) in the is the IODriverKey from the IODriver table. The number 0 designates MDAS and only applies to the SysDataAcqNBadValues and SysDataAcqNOutsideRealtime tags.
Vita est dolor.
Генератор зла
 
Сообщения: 2860
Зарегистрирован: Вс янв 23, 2011 5:08 pm

Re: Data Acquisition - Rate

Сообщение callmecough » Вт янв 30, 2018 2:06 pm

Да как так-то)
"This status tag will exist for each defined IDAS" - для КАЖДОГО IDAS будет такой тег. у меня ОДИН IDAS с восемью серверами. Во вложении нарисовано. И этот тег у меня ОДИН для моего одного IDAS. И показывает он количество переданных данных со всех серверов сразу, входящих в этот IDAS. Вообщем, мне надо восемь циферек, а не одна. Восемь тегов получается. А их конечно же нет, потому что у меня ОДИН IDAS :D
callmecough
 
Сообщения: 14
Зарегистрирован: Ср апр 12, 2017 7:08 pm

Re: Data Acquisition - Rate

Сообщение Генератор зла » Ср янв 31, 2018 1:13 am

Да как то так.
Вы всегда выносите суждение о книге по первому предложению из неё?
Переведите примечание полностью и истина откроется.
Vita est dolor.
Генератор зла
 
Сообщения: 2860
Зарегистрирован: Вс янв 23, 2011 5:08 pm

Re: Data Acquisition - Rate

Сообщение callmecough » Ср янв 31, 2018 12:53 pm

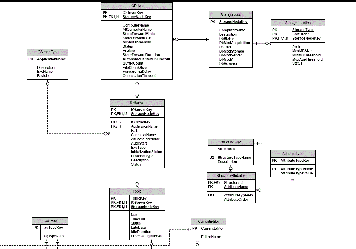
Хорошо. Хоть я и перевел, вот из русского мануала: "Этот тег статуса будет существовать для каждой определенной службы IDAS. Идентификационный номер (N) в имени тега - это ключ IODriverKey из таблицы IODriver. Цифра 0 обозначает MDAS и используется только в тегах SysDataAcqNBadValues и SysDataAcqNOutsideRealtime."
Во вложении (IODriver.PNG) данные из sql таблицы IODriver. В данном случае, идентификационный номер N - IODriverKey - это 2, ключ моего ОДНОГО и ЕДИНСТВЕННОГО idas (см. предыдущее вложение idas.png). Во вложении systags.png системные теги хисториана. Там есть только SysDataAcqRxItemsPerSec2, а других конечно нет, так как idas один у меня, в котором восемь источников данных. Помогите мне постичь истину! Какие теги и где их взять (я так уже понимаю, что нигде), чтобы у меня были значения по КАЖДОМУ из ВОСЬМИ серверов из моего одного idas?
Вложения
sysTags.PNG
(33.66 КБ) Скачиваний: 0
IODriver.PNG
(51.5 КБ) Скачиваний: 0
callmecough
 
Сообщения: 14
Зарегистрирован: Ср апр 12, 2017 7:08 pm

Re: Data Acquisition - Rate

Сообщение Генератор зла » Ср янв 31, 2018 2:37 pm

Ура, лёд тронулся! Но командовать парадом я отказываюсь, отсижусь в тылу, поближе к кухне.
Ваши старания пробудили во мне жажду кипучей деятельности, хотя и не надолго.
Пробовал так и сяк. Потом покопался в каких то замысловатых бумажках. И вот...
HistDB.gif
(44.2 КБ) Скачиваний: 0

Судя по всему, в БД Runtime просто не предусмотрено таких полей, а то что наблюдается в оболочке Historian - в этой же оболочке и расчитывается.
Сожалею, фокус не удался. Я Вас дезинформировал. Прошу прощения.
Vita est dolor.
Генератор зла
 
Сообщения: 2860
Зарегистрирован: Вс янв 23, 2011 5:08 pm

Re: Data Acquisition - Rate

Сообщение beachbear » Ср янв 31, 2018 4:22 pm

Детальная информация по скоростям получения данных на уровне отдельного сервера ввода-вывода или отдельного топика, к сожалению, не доступна никаким другим образом, кроме наблюдения в окошке статуса сбора данных. Теоретически можно написать программку, которая будет выдёргивать значения определённых колонок из этого окошка, но сиё упражнение будет непростым и недешёвым во всех смыслах. Также теоретически можно получить эти данные написав некоторое количество кода на T-SQL, которое будет выбирать тэги по серверу/топику, а потом считать по ним статистику за последние 15 секунд используя какой-нибудь наиболее подходящий режим выборки данных, дающий число значений за это время, но поскольку число тэгов порядка нескольких тысяч, то это может быть слишком накладно в зависимости от нагрузки на сервер. Остаётся оставить запись в книге жалоб и предложений техсаппорта Wonderware, чтобы эта статистика по серверам и топикам была сделана доступной.
beachbear
 
Сообщения: 149
Зарегистрирован: Вт апр 21, 2009 2:55 pm


Вернуться в Historian Server

Кто сейчас на конференции

Сейчас этот форум просматривают: нет зарегистрированных пользователей и гости: 1

cron